If you work a lot with database/tables and you start working on a project that is ongoing and there is already a tons of tables that exists you may get wasted.

In all the projects I worked on I have used SQL server, recently I worked on a project that uses Postgresql, and there was like a thousand table and I’m completely lost trying out to understand the schema, the relation between the tables, and where I can find my data, it was really exhausting figuring out the relation between certain tables and for that, I was looking for a tool that can help me/us and there were a few suggestions by the team members that I wanted to share with you.
Pgadmin :
PGAdmin is a web-based GUI tool used to interact with the Postgres database sessions, both locally and remote servers as well. You can use PGAdmin to perform any sort of database administration required for a Postgres database.

Azure Data Studio
Azure Data Studio is a cross-platform database tool for data professionals using on-premises and cloud data platforms on Windows, macOS, and Linux. Azure Data Studio offers a modern editor experience with IntelliSense, code snippets, source control integration, and an integrated terminal.
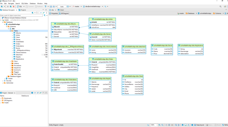
DBeaver
DBeaver is a free, open source multiplatform database management tool and SQL client for developers and database administrators. DBeaver can be used to access any database or cloud application that has an ODBC or JDBC driver, such as Oracle, SQL Server, MySQl, Salesforce, or MailChimp.
For me , this is the most awesome tool to connect and see your tables and diagrams and let me show you why :
LINQPad
LINQPad is a software utility targeted at . NET Framework and . NET Core development. It is used to interactively query SQL databases (among other data sources such as OData or WCF Data Services) using LINQ, as well as interactively writing C# code without the need for an IDE.
SQL management studio
Well, those were a couple of tools I used and I have been using, and hope this was helpful for you.



























